Table of Contents
Настройка центроискателя
В настоящее время центроискатель продается в некоторых наборах myCNC. Основной датчик выглядит следующим образом:
В этом руководстве описывается базовая настройка центроискателя, который можно использовать чтобы определить точное положение детали на фрезерном станке. Центроискатель может быть использован для нахождения края, углов, центра отверстий и т.д.
Калибровка центроискателя
Чтобы правильно отрегулировать датчик перед запуском, необходимо отрегулировать любые отклонения, которые в противном случае могли бы сбивать показания датчика.
Ось шпинделя перемещается вручную, а амплитуда отклонения датчика записывается с помощью индикатора.
Отклонение устраняется поворотом регулировочных винтов M2.5 (показано на рисунке ниже) шестигранным ключом 2 мм, входящим в комплект вместе с датчиком:
Рекомендуется удерживать шестигранный ключ за его короткий рычаг, как показано на рисунке ниже. Часто необходимо провести несколько циклов калибровки шпинделя чтобы отрегулировать датчик до минимально допустимого отклонения.
Подключение к плате myCNC
Для того чтобы подключить центроискатель к плате myCNC, сверьтесь с диаграммами ниже. В этом примере используется плата myCNC-ET7, но центроискатель может может быть быть подключен и на другие платы:
ПРИМЕЧАНИЕ: Группа разъемов IN, используемая в этом примере - группа №4, как показано на рисунке ниже. Поэтому в этом конкретном примере перемычка №4 закрыта для подачи питания на входы. При подключении, закройте соответствующую перемычку в зависимости от того, на какие входы подключен центроискатель.
Настройка макросов для центроискателя
Чтобы правильно настроить центроискатель на вашем компьютере (особенно если программное обеспечение не обновлено до последней версии), проверьте следующее:
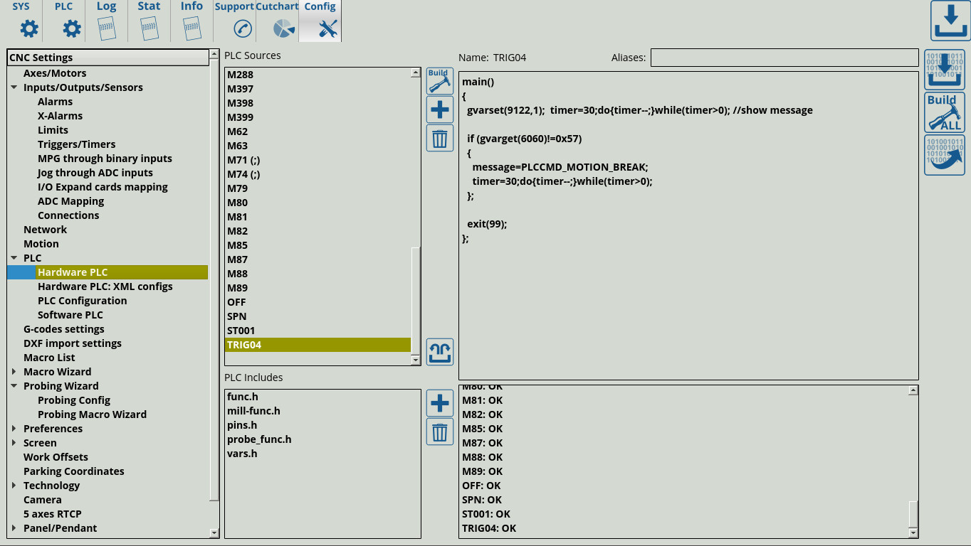
1. В CNC Settings > PLC > Hardware PLC убедитесь, что команда TRIG04 уже создана. Программа должна содержать следующий код:
main()
{
gvarset(9122,1); timer=30;do{timer--;}while(timer>0); //show message
if (gvarget(6060)!=0x57)
{
message=PLCCMD_MOTION_BREAK;
timer=30;do{timer--;}while(timer>0);
};
exit(99);
};
2. В CNC Settings > Probing Wizard > Probing Macro Wizard, нажмите Generate All Probing Macros и Generate PLC Probing procedure M288. Среди остальных настроек, это генерирует необходимые настройки для всплывающих окон при использовании центроискателя (всплывающие окна 21 и 22).
3. После создания процедуры M288 перейдите в CNC Settings > Config > PLC > Hardware PLC и нажмите кнопки Save All, Build All и Send:
4. Чтобы указать конкретный порт, который вы используете для своего датчика, перейдите в CNC Settings > Probing Wizard > Probing Config и нажмите кнопку Enable Probe sensor protection после настройки конкретного порта (порт №9 в нашем примере). Эта настройка будет автоматически отражена в окне CNC Settings > Triggers/Timers.
5. Перепроверьте процедуру TRIG04, и отредактируйте ее чтобы она содержала код, приведенный выше (в случае если процедура была изменена во время настройки - это часто случается в более старых версиях программного обеспечения).
6. Проверьте, что TRIG04 включен в Inputs/Outputs/Sensors → Triggers/Timers, и что в таблице Triggers указан правильный порт.
Настройка визарда для центроискателя должна быть завершена.
ПРИМЕЧАНИЕ. Обратите внимание, что конфигурация центроискателя не связана с настройкой таких элементов, как датчики столкновения, кнопки аварийной остановки и т.д., так как для них используются другие макросы/PLC.
Использование центроискателя в программном обеспечении myCNC
После успешного подключения центроискателя его можно использовать из программного обеспечения myCNC. Окно датчика датчика можно открыть с экрана основного профиля, оно выглядит следующим образом:
Полное описание кнопок для этого окна можно найти в этой инструкции.
Доступные на настоящий момент инструменты
В настоящее время доступны следующие инструменты с сенсорным центроискателем: проводной датчик SEN-PR-WR01, беспроводной датчик SEN-PR-WL01, и проводной датчик для установки инструмента SEN-TS-WR01. Диаметр кончика шарика датчиков варьируется в пределах ± 0,02 мм при сферической неровности <0,003 мм.









