User Tools

Site Tools


plc:plc_procedure_aliases

PLC procedure Aliases

Let's suppose we have plasma cutting profile and M procedures for Cutting On (M71) and Cutting Off (M74)-

  • М71 - Cutting On
  • М74 - Cutting Off

Q: What to do if need to cut g-code file from different CA</post-processor which uses different codes for Cutting On/Off (М3/М5 for example).

We need to run this codes M3/M5 exactly as our current codes М71/М74. There are 2 solutions in this case - bad and good :).

  1. (bad) Add to PLC Builder 2 procedures М3 and М5 and copy content from M71 to M3 (Cutting On) and from M74 to M5 (Cutting Off), then Rebuild All procedures and send to Controller )press 3 buttons on th right side of PLC Builder widget - Save, Rebuild All and Send. Con of this method: if you need to fix one of procedures (for example M71) then you need to do the same fixes in M3 manually.
  2. (good) Assign М3 as Alias to М71, and М5 as Alias to М74. In this case if you edit and compile M71 procedure myCNC will automatically create identical binary procedure for M3 as well. No need to worry about it.

There is how to create Alias instruction below:

  1. Open PLC builder (Settings → Cfg → PLC Builder → Hardware PLC)
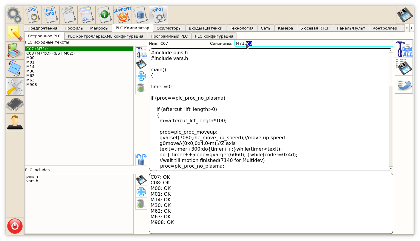
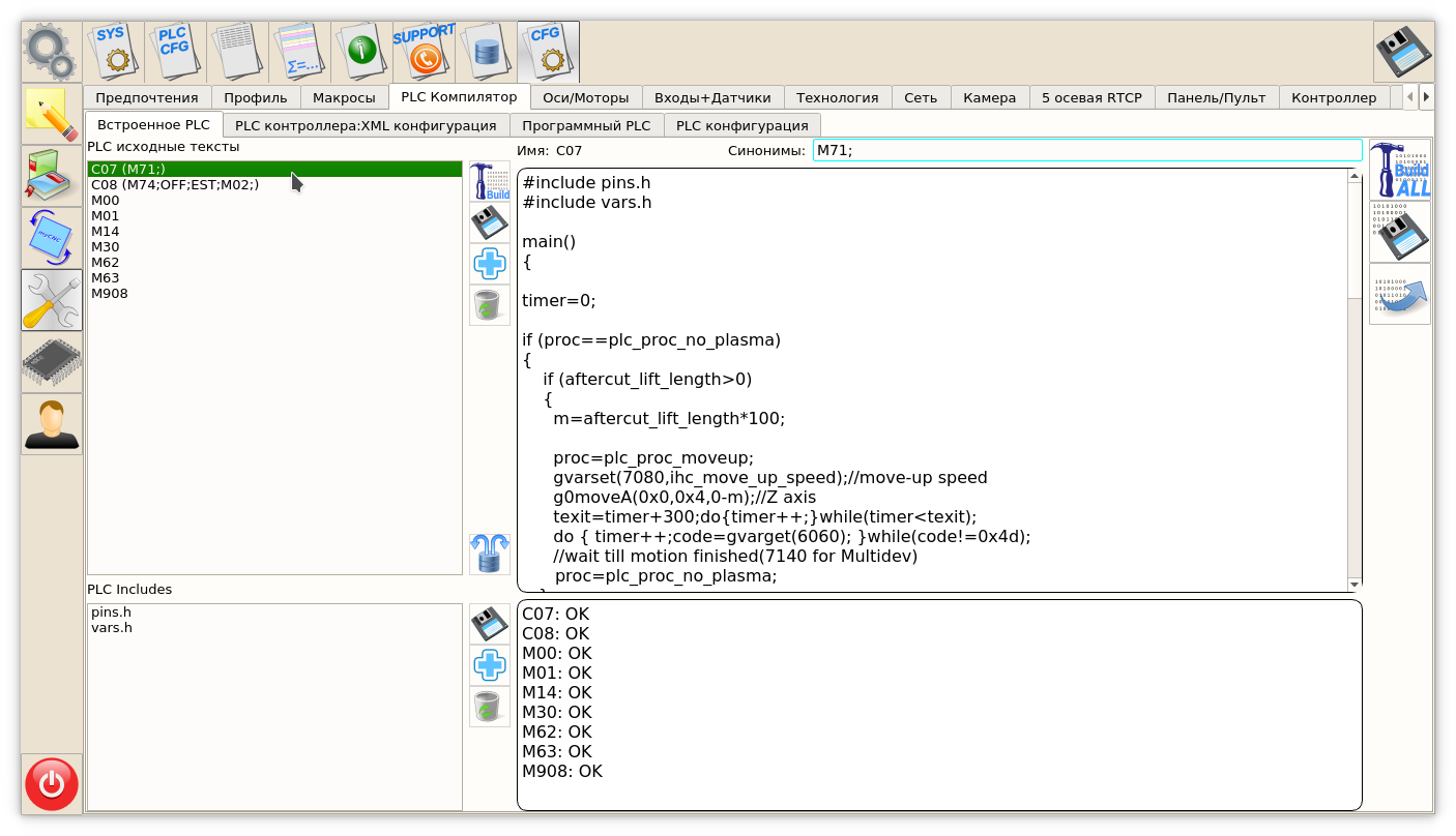
  2. Click in window PLC Sources line with Procedure М71
  3. On the top-right side of PLC Builder window there will be Input Line for Aliases. Enter M3 name there (if there are other names, add M3 with “;” separator
  4. Click in PLC Sources om any other line AND CHECK if in the line with M71 appear M3 in brackets
  5. Do the same for M74 and add M5 procedure as Alias
  6. Press in series 3 buttons on righ side of PLC Builder - Build All, Save All, Send

М3 and М5 are ready to go!

plc/plc_procedure_aliases.txt · Last modified: 2017/09/12 18:27 by skirillov

Donate Powered by PHP Valid HTML5 Valid CSS Driven by DokuWiki