Load PLC from template
In order to load PLC from template, please use the instructions below:
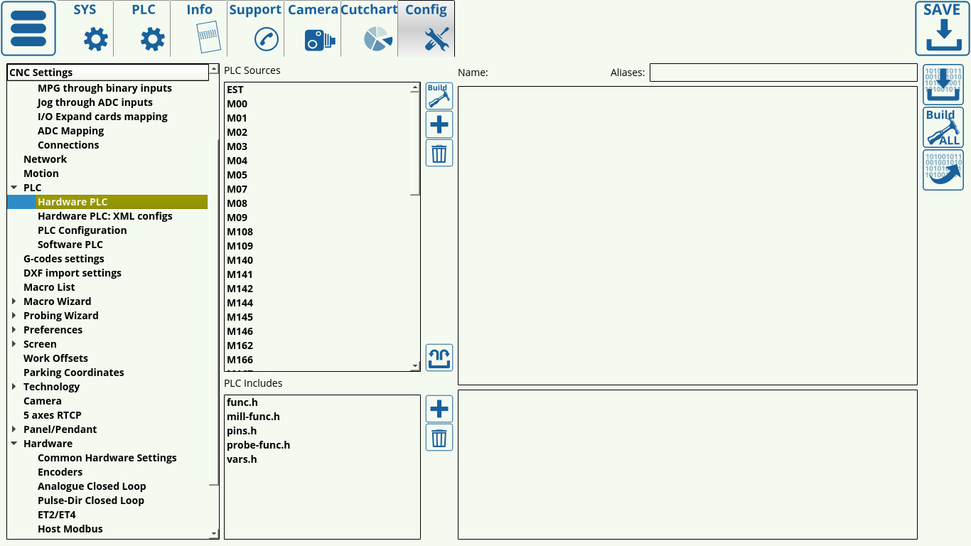
1. Open CNC Settings > Config > PLC > Hardware PLC. You will be presented with the following screen:
2. Click on the Open Templates button on the Hardware PLC screen.
3. The following screen with the list of the current PLC Templates will pop up:
On this screen, you can see a number of different PLC template or templates along with their code and descriptions. Find the particular template that you want to load in, switch the checkmark to green, and click save.
NOTE: You can also choose to manually copy and paste the template code into the Hardware PLC screen
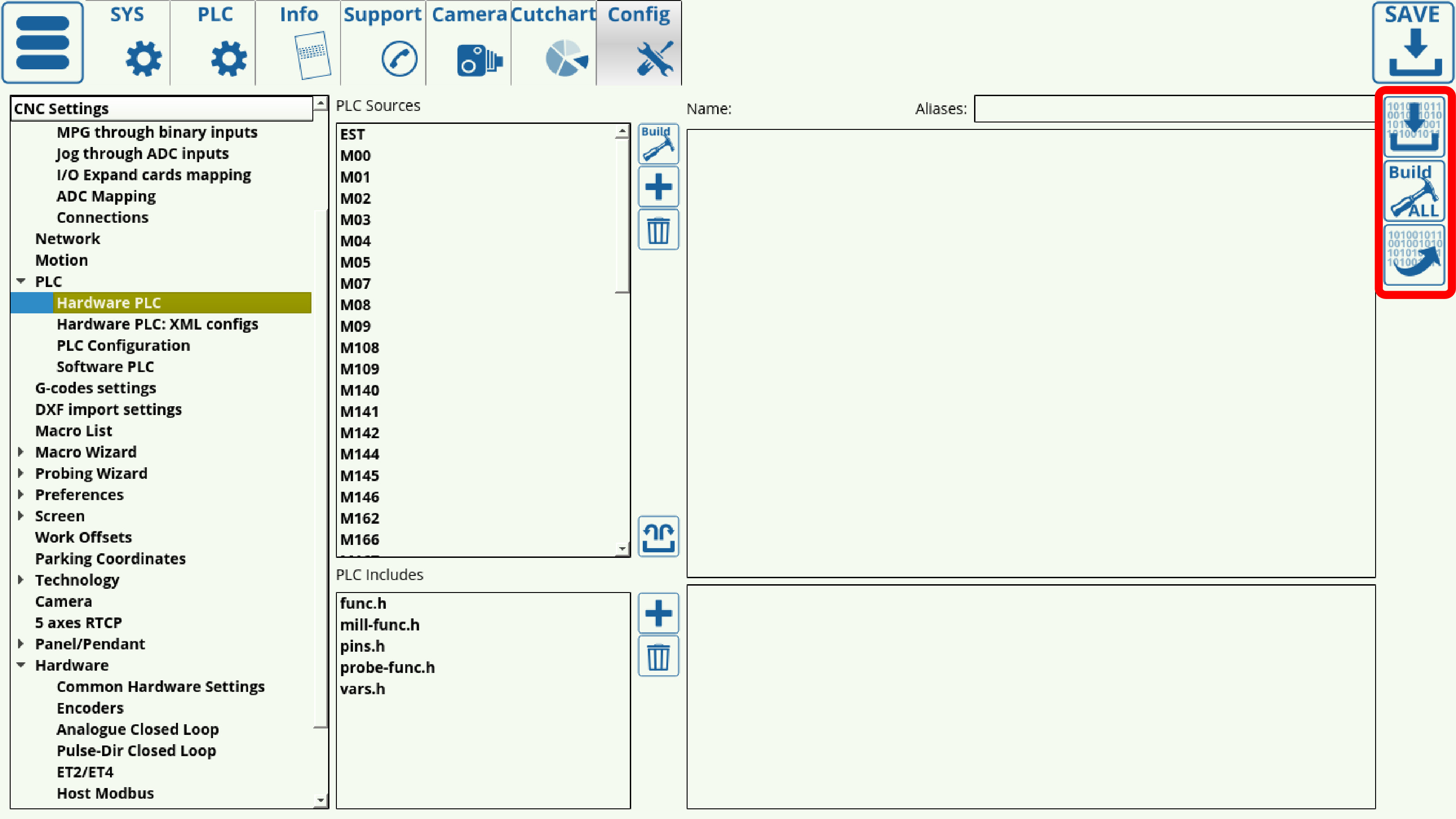
4. Close the template popup screen and return to the Hardware PLC screen, then click the three buttons on the right of the screen to Save, Build All and Reflash Disk.
The PLC templates should now be loaded and are ready to be used.





