User Tools

Site Tools


mycnc:mycnc_setup_examples:four_axes_mill

myCNC control software main screen description

The following describes the main windows and buttons within the X1366M4 profile.

The main screen of the 4 axes Mill profile is shown below:

Description of main screen buttons and windows

001-main-window.jpg Go to the main window.
002-orthogonal-orientation.jpg Reorient the working area into an orthogonal view
003-xy-plane-orientation.jpg Reorient the file into an XY plane orientation
004-xz-plane-orientation.jpg Reorient the file into an XY plane orientation
005-yz-plane-orientation.jpg Reorient the file into an YZ plane orientation
006-parking-window.jpg Open the Parking Window (see table below)
007-open-gcode.jpg Open a G-code file
008-open-dxf.jpg Open a DXF file
009-reload-file.jpg Reload the program file from the hard drive
010-zoom-fit-to-window.jpg Zoom - Fit to Window
011-zoom-in.jpg Zoom - Zoom In
012-zoom-out.jpg Zoom - Zoom Out
013-show-dimensions-nesting-chart.jpg Show dimensions of the nesting chart
014-show-work-area-nesting-chart.jpg Show work area with the nesting chart
015-show-virtual-keyboard.jpg Show the virtual keyboard
016-minimize-program.jpg Minimize the myCNC software
017-close-program.jpg Close the myCNC software
018-shut-down.jpg Shut down the workstation. Note that this summons a script for the process (sudo poweroff). A similar system can be used for other actions, such as summoning applications. To have the summoned application give over control, use the “&” symbol in your custom .sh script.
019-cnc-settings.jpg Open the myCNC settings
020-custom-machine-settings.jpg Custom machine settings (see the manual for Speed Settings setup)
021-standard-parts-library.jpg A library of standard parts for cutting, milling, etc
022-editor.jpg Open up the editor
023-system-diagnostics.jpg Open up the system diagnostics window
024-homing-x-axis.jpg Run the homing for the x-axis
025-homing-y-axis.jpg Run the homing for the y-axis
Run the homing for the a-axis
027-homing-xy-axis.jpg Run the homing for the xy plane
028-reset-x-zero.jpg Reset to zero the working x-coordinate
029-reset-y-zero.jpg Reset to zero the working y-coordinate
030-reset-z-zero.jpg Reset to zero the working z-coordinate
031-reset-a-zero.jpg Reset to zero the working a-coordinate
032-machine-movement-button.jpg Machine movement buttons (xy plane)
033-machine-z-up-movement-button.jpg Machine movement button (positive z-axis)
034-machine-z-down-movement-button.jpg Machine movement button (negative z-axis)
035-machine-a-up-movement-button.jpg Machine movement button (positive a-axis)
036-machine-a-down-movement-button.jpg Machine movement button (negative a-axis)
037-step-size-set.jpg Set the machine movement step size to a specified value
038-step-size-001.jpg Set the machine movement step size to 0.01 mm
039-step-size-01.jpg Set the machine movement step size to 0.1 mm
040-step-size-1.jpg Set the machine movement step size to 1 mm
041-step-size-infinite.jpg Set an infinite machine movement step size
042-go-one-step-back.jpg Go to the beginning of the control program
043-go-one-step-forward.jpg Go forward
044-return-working-point.jpg Return to the working point
045-run-program.jpg Run the program
046-stop-program.jpg Stop the program
047-up-one-line.jpg Go up one line in the program code
048-down-one-line.jpg Go down one line in the program code
049-up-ten-lines.jpg Go up ten lines in the program code
050-down-ten-lines.jpg Go down ten lines in the program code
051-tool-specifications.jpg Open the Tool Specifications window (see table below)
052-probe-sensor.jpg Open the Probe Sensor window (see table below)

Progress window

The progress window is available on the latest M4 profile versions and is located on the lower part of the main profile screen:

The progress window shows the total number of lines in the program file, the current line that the running program is on, the progress bar, the elapsed time and the estimated time remaining.

Note that the progress bar will only work properly if the following settings is turned ON: “Check Soft Limits for the full toolpath” in Settings > Preferences > Start/Stop.

Parking Window buttons

The following Parking window opens upon pressing the Open the Parking Window button:

006-parking-window.jpg Open the Parking Window
park-001-move-to-selected-position.jpg Move to selected parking position
park-002-save-current-position.jpg Save current position as Selected Parking
park-003-choose-preset-parking-position.jpg Choose a preset parking position

More info on the Parking widget and how to add it to profiles which don't display it by default:

Tool Specifications Window buttons

Upon pressing the Tool Specifications button, you are presented with the following window:

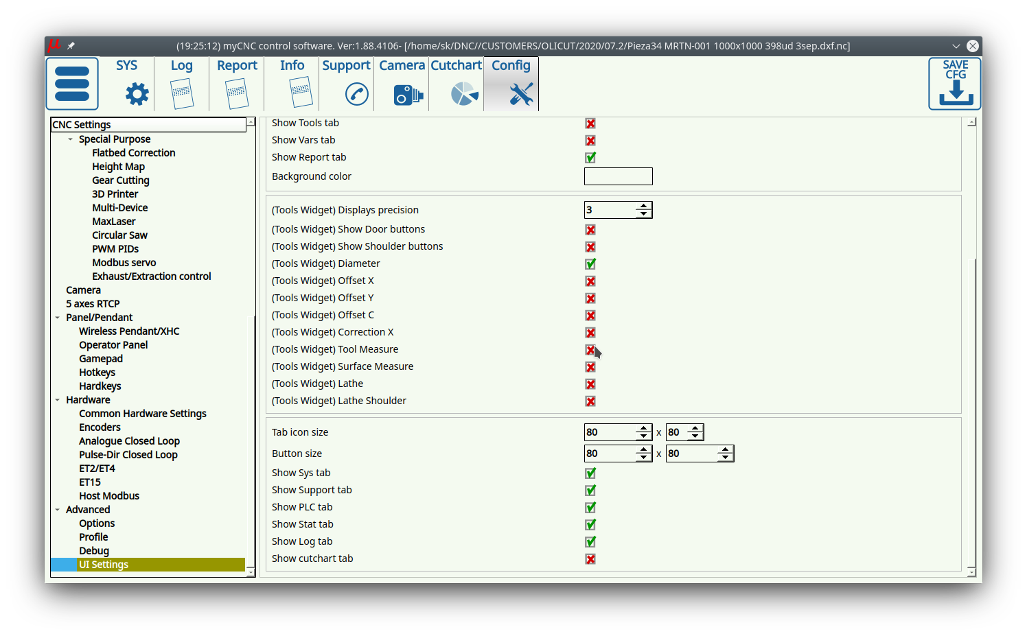
On newer profile and software versions, you are able to add additional buttons to the Tool window, by going into Settings > Advanced > UI settings:

The following buttons are available:

tool-specifications-001-tool-length.jpg Run the tool length procedure (M421 macro)
tool-specifications-002-surface-measure.jpg Run the surface measure procedure (M400 macro)
Run the M06 macro
Save the current state of the tools table
Run the M425 command
Set the tool setter offset
Run the M421 command
Close door
Open door
Console probe down
Console probe up
Left tool measure (M465)
M464 X- Tool Measure
M463 X+ Tool Measure
M461 ZX- Tool Measure
M460 ZX+ Tool Measure
Right tool measure (M462)
Offset X
+Tune Z

Note that button for the M421 macro (run tool length procedure) can work with either a confirmation dialog for the Rapid Speed Length (parameter #20), or without it. The code for the two buttons is shown below:

1) Option with confirmation

<gitem where="x-toolsview" position="10;10" 
 width="860" height="605" name="toolsview" type="toolsview"
 fontStyle="normal" fontSize="12" noclose="1"
 tool-measure="confirm"
 bgColor="##b-main"  ></gitem>

2) Option without confirmation

<gitem where="x-toolsview" position="10;10" 
 width="860" height="605" name="toolsview" type="toolsview"
 fontStyle="normal" fontSize="12" noclose="1"
 tool-measure="direct"
 bgColor="##b-main"  ></gitem>

Probe Sensor Window buttons

Upon pressing the Probe Sensor button on the main screen, you are presented with the following window: The probe sensor allows to find the edges and the corners of simple shapes and register those in the myCNC software. The following buttons can be utilized from within the software:

probe-001-round-hole.jpg Run the centering procedure for a round hole
probe-002-centering-rectangular-hole.jpg Run the centering procedure for a rectangular hole
probe-003-internal-x.jpg Run the centering procedure for the internal x-axis
probe-004-internal-y.jpg Run the centering procedure for the internal y-axis
probe-005-find-edge-positive-x.jpg Find the edge for the positive x-axis
probe-006-find-edge-positive-y.jpg Find the edge for the positive y-axis
probe-007-find-corner-negative-x-positive-y.jpg Find the internal corner for the negative x- and positive y-axis
probe-008-find-corner-positive-x-positive-y.jpg Find the internal corner for the positive x- and positive y-axis
probe-009-find-external-corner-negative-x-positive-y.jpg Find external corner for negative x- and positive y-axis
probe-010-find-external-corner-positive-x-positive-y.jpg Find external corner for positive x- and positive y-axis
probe-012-run-centring-external-round-shape.jpg Run centering for an external round shape
probe-011-run-centring-external-rectangular-shape.jpg Run centering for an external rectangular shape
probe-013-run-centring-external-x.jpg Run centering for an external x-axis
probe-014-run-centring-external-y.jpg Run centering for an external y-axis
probe-015-find-edge-negative-x.jpg Find the edge for the negative x-axis
probe-016-find-edge-negative-y.jpg Find the edge for the negative y-axis
probe-017-find-corner-positive-x-positive-y.jpg Find internal corner for positive x- and positive y-axis
probe-018-find-corner-negative-x-positive-y.jpg Find internal corner for negative x- and positive y-axis
probe-019-find--external-corner-positive-x-positive-y.jpg Find external corner for positive x- and positive y-axis
probe-020-find-external-corner-negative-x-positive-y.jpg Find external corner for negative x- and positive y-axis
probe-021-find-surface-z.jpg Find the surface in the z-axis
probe-022-run-probing.jpg Run the probing procedure
probe-023-close-probing-window.jpg Close the probing window
probe-024-move-hole-center.jpg Move to the hole center
probe-025-move-console-probe-up.jpg Move the probe console up
probe-026-move-console-probe-down.jpg Move the probe console down

Mill Window buttons

Upon clicking the Mill button in the lower left corner of the main screen, you are presented with the following window:

mill-001-select-coordinate-system.jpg Select the preferred coordinate system
mill-002-run-homing-all-axes.jpg Run the homing procedure for all axes
mill-003-move-to-work-position.jpg Move to work position
mill-004-spindle-on-clockwise.jpg Turn spindle on (clockwise rotation)
mill-005-spindle-on-counterclockwise.jpg Turn spindle on (counter-clockwise rotation)
mill-006-spindle-off.jpg Turn spindle off
mill-007-tool-switch.jpg Switch the working tool
mill-008-mist-coolant-on.jpg Turn the mist coolant on
mill-009-oil-on.jpg Turn the lubrication on
mill-010-oil-coolant-off.jpg Turn the coolant and lubrication off
mill-011-conditional-stop.jpg Conditional machine stop

Run from here

In an event of an emergency stop or failure of a mill machine running a program file, it is often useful to be able to open the file back up afterwards and be able to continue from the middle of the program without having to go through all the steps again. This is often complicated by the fact that a large program file consists of many lines of code, making it difficult to easily navigate to the place where the cutting process stopped initially. In order to facilitate finding this spot, the Run from Here process is put in place in myCNC software.

Upon opening the G-Code tab and pressing the Run from here button, you are presented with the following screen:

run-from-here-001.jpg

Upon clicking the Run from Here button, the following screen is brought up:

run-from-here-002.jpg

If you know the particular line number from which you want to resume the cutting process, you can enter it in the Line Number field, and then press OK.

run-from-here-003.jpg

If, however, you do not know the particular line number at which the program was stopped, you can use the Found Position function in order to approximately locate the correct line.

In order to do so:

1. Navigate to the spot as close as possible to the one where the working tool has initially stopped using the onscreen buttons.

run-from-here-004.jpg

2. Click the Run from Here button.

3. Depending on the specifics of your part, you can choose to either use the search in the xy or the xyz planes. The xy search is mostly used for parts that are largely flat, without a significant z-axis component to them, while the xyz will try to locate the closest point in the program file for all three axis and is primarily used for 3D components.

For this example, xyz search will be chosen, as the part used is not a simple 2D projection.

run-from-here-005.jpg

After pressing the xyz button, the Found Position coordinates appear in the popup screen. Press OK.

4. After returning to the main screen, it can be seen that the white pointer has jumped to the new Found Position, and that the selected line is now different (1570 in this example).

run-from-here-006.jpg

The program can now be run from this position without having to manually search for the correct line.

mycnc/mycnc_setup_examples/four_axes_mill.txt · Last modified: 2022/09/14 12:50 by ivan

Donate Powered by PHP Valid HTML5 Valid CSS Driven by DokuWiki